스프링 컨테이너
스프링 컨테이너는 스프링에서 객체의 생성, 관리, 조립 등을 담당하는 컨테이너입니다.org.springframework.context.ApplicationContext 인터페이스를 스프링 컨테이라 부르며, XML 또는 어노테이션 기반의 자바 설정 클래스로 생성이 가능합니다.

ApplicationContext는 다양한 인터페이스를 상속받으며 빈 관리 기능 & 어플리케이션 부가 기능을 제공합니다.ApplicationContext가 상속 받는 인터페이스의 제공 기능은 아래와 같습니다.
BeanFactory: 빈 객체를 생성하고 빈의 인스턴스화, 의존성 주입, 라이프사이클 관리하는 역할을 담당하는 인터페이스입니다.HierarchicalBeanFactory: 부모-자식 관계를 가지는BeanFactory를 표현하고 다룰 수 있게 해줍니다. 전역적으로 사용되는 설정 정보나 공통 빈은 부모 컨테이너에 등록하고 각각의 요청마다 생성되는 빈은 자식 컨테이너에 등록하여 사용할 수 있습니다.ListableBeanFactory: 요청에 따라 하나씩BeanFactory조회하지 않고 모든 빈들을 목록화하고 조회하는 기능을 제공합니다.MessageSource: 다양한 메시지소스로부터 메시지를 검색하고, 해당 메시지를 다국어로 변환하는 기능을 제공합니다. 여러 언어로 번역된 메시지를 관리하고, 애플리케이션에서 필요한 곳에서 해당 메시지를 조회하여 사용할 수 있습니다.ResourcePatternResolver: 클래스패스나 파일 시스템에서 특정 패턴에 매칭되는 리소스를 찾는 기능을 제공하는 인터페이스입니다.ResourceLoader인터페이스를 확장하여 리소스를 패턴으로 검색하는 기능을 추가로 제공합니다.ApplicationEventPublisher: 이벤트를 발행하고 구독자들에게 이벤트를 전달하는 역할을 담당하는 인터페이스입니다.EnvironmentCapable: 애플리케이션의 환경 정보를 제공하는 기능을 정의한 인터페이스입니다. 애플리케이션의 실행 환경에 관련된 정보를 제공하고, 설정 및 프로파일 관리 등에 활용됩니다.
싱글톤 컨테이너
스프링 컨테이너에서는 기본적으로 사용되는 모든 객체들을 싱글톤으로 관리합니다.
즉 동일한 인스턴스를 호출할 때마다 생성하는 것이 아닌 하나의 인스턴스를 공유하여 메모리 사용을 최적화하고, 객체 간의 일관성을 유지합니다.
하지만 싱글톤 패턴은 아래와 같은 몇가지 문제점을 가지고 있습니다.
- private 생성자로 인해 상속을 통해 다형성을 적용하기 힘듭니다.
- 내부 속성을 변경하거나 초기화 하기 어렵습니다.
- 객체 대체 및 객체 주입의 어려움으로 인해 테스트하기 어렵습니다.
- 클라이언트가 구체 클래스에 의존함으로
DIP를 위반합니다.
스프링은 해당 싱글톤 패턴의 문제점을 org.springframework.beans.factory.config.SingletonBeanRegistry와 CGLIB를 통해 해당 싱글톤 문제를
해결했습니다.
먼저 @Configuration 어노테이션을 통해 자바 설정 파일을 명시하고, 설정 파일 내에서 빈으로 등록할 객체의 팩토리 메소드(@Bean 어노테이션을 명시)를 통해 빈으로 등록하게 되는데,
이 때 스프링은 CGLIB라는 바이트 코드를 조작하는 라이브러리를 사용해 자바 설정 파일을 상속받은 임의의 다른 클래스를
만들고 SingletonBeanRegistry.registerSingleton() 메소드를 통해 그 다른 클래스를 스프링 빈으로 등록합니다.
스프링 v2.2.0부터
CGLIB기술이 안정화 되었다고 판단해, 기본 프록시 생성 방식으로 지정됐습니다.
이를 통해 스프링 컨테이너는 싱글톤 패턴의 장점을 활용하여 객체를 유지하고 단점으로 여겨지는 부분을 해결해 싱글톤 컨테이너로서 유지되며 관리됩니다.
@Component & @ComponentScan
@Component
@Component 어노테이션은 스프링 컨테이너에서 관리하는 객체, 즉 스프링 빈으로 등록하는 객체를 나타내기 위해 클래스 레벨에 작성되는 어노테이션입니다.@Component 어노테이션이 선언 되어 있는 클래스는 스캔 대상이 되어 자동으로 빈으로 등록할 수 있지만, 수동으로 빈을 등록하는 것보다는 우선 순위가 떨어집니다.
기본적으로 빈 이름은 클래스명의 앞 첫글자를 소문자로 변환 후 등록되며 value 속성을 이용하여 개별적으로도 지정할 수 있습니다.
또 추가로 스프링에서는 @Component 어노테이션을 활용하여 파생되는 다양한 어노테이션이 아래와 같이 존재합니다.
@Controller: 스프링 MVC 컨트롤러로 인식@Service: 특별한 기능은 없으며, 비즈니스 계층을 인식하는데 이용합니다.@Repository: 스프링 데이터 접근 계층으로 인식하고, 데이터 계층의 예외를 스프링 예외로 변환합니다.@Configuration: 스프링 설정 정보로 인식하고, 스프링 빈이 싱글톤을 유지하도록 추가 처리합니다.
위의 어노테이션들은
@Component를 상속받는 것이 아닌 상속 관계처럼 사용할 수 있도록 스프링에서 제공해주는 기능입니다.
@ComponentScan
@ComponentScan 어노테이션은 주로 설정 클래스에 작성되며 컴포넌트 스캔이 수행되어야 하는 패키지를 지정하여 자동으로 스프링 빈으로 등록할 클래스들을 찾아내는 역할을 합니다.@ComponentScan 어노테이션은 보다 컴포넌트 스캔 동작을 세밀하게 제어할 수 있도록 제공하는 주요 속성은 아래와 같습니다.
basePackages: 스캔 대상이 되는 패키지를 지정합니다. 문자열 배열 형태로 여러 개의 패키지를 지정할 수 있습니다. 만약 지정하지 않으면@ComponentScan이 선언된 클래스의
패키지가 시작 위치가 됩니다.value:basePackages의 Alias로basePackages대신 속성명을 적지 않고 패키지명만 간결하게 적을 때 사용되는 속성입니다.basePackages와 함께
사용되지 않을 때만 동일한 역활로 사용됩니다.includeFilters: 특정 조건에 맞는 컴포넌트만 스캔 대상으로 포함시킵니다. Filter 타입의 배열로 지정하며, @ComponentScan.Filter 어노테이션을 사용하여 조건을 지정합니다.excludeFilters: 특정 조건에 맞는 컴포넌트를 스캔 대상에서 제외시킵니다. Filter 타입의 배열로 지정하며, @ComponentScan.Filter 어노테이션을 사용하여 조건을 지정합니다.
Component Scanning
개발자가 설정한 빈들은 애플리케이션이 구동하기 시작하면서 스프링 컨테이너 내부에 빈들이 저장되어 관리됩니다.
빈을 등록하는 방법은 크게 4가지가 있는데 아래와 같습니다.
- 자동 등록:
@Component어노테이션을 포함한 어노테이션을 클래스에 선언 시, 해당 어노테이션이 명시된 클래스 파일을 찾아 자동으로 등록됩니다. - 수동 등록(
@Configuration):@Configuration어노테이션을 선언한 자바 클래스 파일은 스프링이 설정 파일로 인식합니다. 해당 설정 파일에@Bean어노테이션이 명시된 메소드들을 스프링은 빈으로 등록하여 관리합니다. - 수동 등록(XML(Bean)):
<bean>, <property>태그로 등록할 빈을 지정합니다. - 수동 등록(XML(ComponentScan)):
<context:component-scan>태그에 지정한 패키지 기준으로@Component어노테이션이 명시된 클래스를 찾아 등록합니다.
스프링은 어떤 방법으로 @Component 어노테이션이 선언되어 있는 클래스 파일을들을 스캔하여 빈으로 등록하는지 코드를 살펴보겠습니다.
먼저 애플리케이션이 구동되면 여러 동작을 수행하는데 그 중 애플리케이션 컨택스트(Application Context)를 새로고침합니다.
SpringApplication.refreshContext(ConfigurableApplicationContext)
Load or refresh the persistent representation of the configuration, which might be from Java-based configuration, an
XML file, a properties file, a relational database schema, or some other format.
As this is a startup method, it should destroy already created singletons if it fails, to avoid dangling resources. In
other words, after invocation of this method, either all or no singletons at all should be instantiated.
Java 설정 파일, XML 파일, 프로퍼티 파일, 관계형 DB 설정을 불러오기 또는 새로고침하며, 이 과정에서 BeanFactory의 초기화 & 빈이 등록되는 과정이 포함되어 있습니다.

그 중 org.springframework.context.annotation.ConfigurationClassParser 클래스는 자바 기반 설정 클래스를 파싱하고 구성 요소를 등록하는 클래스입니다.
해당 클래스는 스프링의 @Configuration 어노테이션이 적용된 설정 클래스를 처리하며, 빈 정의(Bean Definition) 및 구성 요소 정보를 수집하여 스프링 애플리케이션 컨텍스트에 등록합니다.
또한 @Configuration을 처리하는 과정에서 @ComponentScan 어노테이션이 선언된 파일을 찾아, Component Scanning을 즉시 실행하여 BeanFactory 또는 ApplicationContext에 빈 정의들을 등록하게 됩니다.

@ComponentScan 어노테이션의 설정된 basePackages를 기반으로 org.springframework.context.annotation.ClassPathBeanDefinitionScanner.scan()메소드를 호출해@Component 어노테이션이 선언된 클래스 파일을 찾아 빈 정의를 담은 집합을 반환합니다.
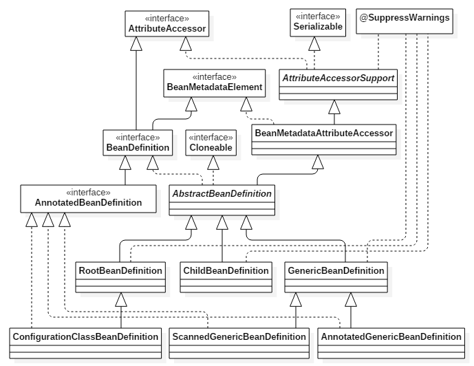
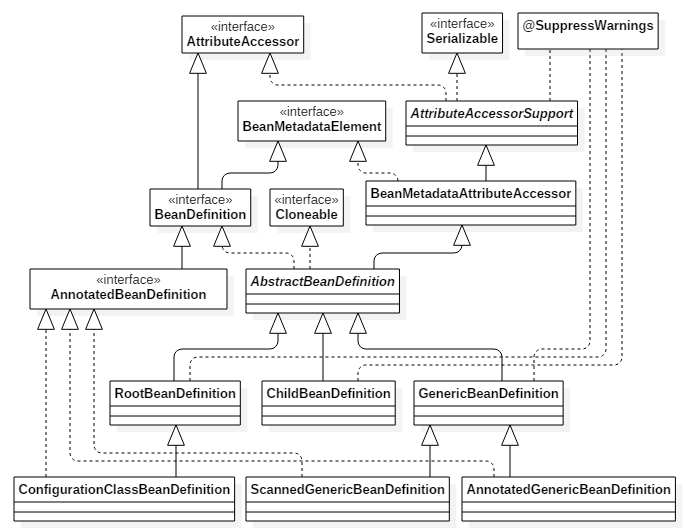
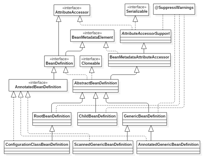
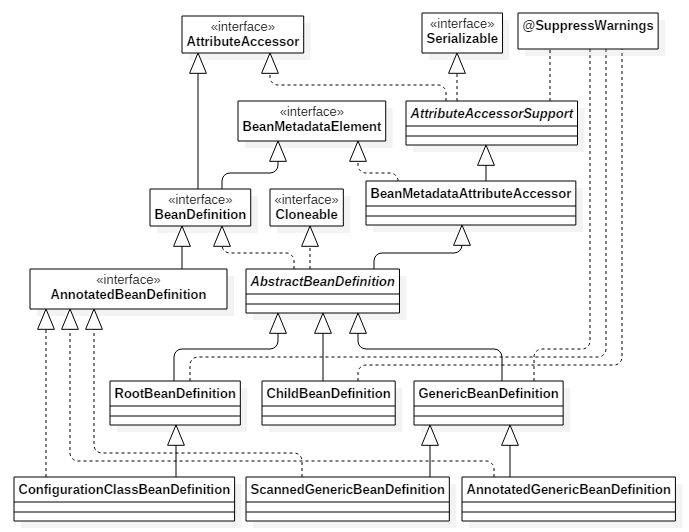
BeanDefinition

스프링은 빈을 효율적으로 관리하기 위해 빈의 메타 정보들을 추상화하여 관리합니다.
스프링은 다양한 방식으로 빈을 등록할 수 있는데, 스프링 컨테이너는 구현 방식에 상관없이 빈 정의 정보를 받아 관리하기 위한 메타 정보입니다.

설정 파일로 등록된 빈, 어노테이션이 스캔된 빈, XML에서 등록된 빈 등 다양한 방법으로 등록된 빈을 하나의 추상화된 인터페이스로 용이하게 관리하도록 돕는 역활을 합니다.
BeanDefinition 속성
beanClassName: 생성할 빈 클래스 이름factoryBeanName: 팩토리 빈 클래스 이름factoryMethodName: 팩토리 메소드 이름scope: 싱글톤(기본값)lazylnit: 실제 빈을 사용할 때 생성 여부lnitMethodName: 호출되는 초기화 메소드 이름destroyMethodName: 제거될 때 호출되는 메소드 이름constructor arguments, properties: 의존 관계 주입에서 사용될 값

오탈자 및 오류 내용을 댓글 또는 메일로 알려주시면, 검토 후 조치하겠습니다.
'Spring > Core' 카테고리의 다른 글
| [Spring] Spring AOP 동작 방식 (0) | 2023.08.30 |
|---|---|
| [Spring] Spring AOP JDK Dynamic & CGLIB Proxy 생성 방식 (0) | 2023.08.28 |
| [Spring] Spring AOP란? (0) | 2023.08.27 |
| [Spring] DL(Dependency Lookup) (0) | 2023.07.31 |
| [Spring] IoC(Inversion of Control) & DI(Dependency Injection) & Bean (0) | 2023.07.18 |